Modelo Computacional (ANSYS)

Fundamentos de la dinámica de fluidos computacional.
La dinámica de fluidos es una rama de la física de comienzo del siglo XX, aunque los conceptos en los que se basa se remontan a la antigua Grecia, a los trabajos teóricos de Leonardo Da Vinci, y posteriormente al trabajo de un gran número de físicos como Torricelli, Euler, Bernoulli, etc.
La dinámica de fluidos estudia los fluidos (gases y líquidos) en movimiento, debido a la acción de fuerzas, o a su interacción con otros medios y con el contorno que los delimita. A su vez, esta rama de la mecánica de fluido cuenta con subdisciplinas como la aerodinámica y la hidrodinámica .
En la actualidad, es una parte esencial de muchas áreas de la tecnología y la ciencia actual, destacando su papel en el diseño de vehículos (aviones, barcos, automóviles, etc.), estudios del flujo de aire atmosférico, medicina (flujo de sangre y otros fluidos), ingeniería industrial y en el diseño de instalaciones de agua potable, canales y centrales hidroeléctricas.
A continuación, se dará a conocer los conceptos fundamentales de la modelación computacional de fluidos, la historia que generó su desarrollo; además del software a utilizar, sus parámetros, alcances, etc.
Introducción a la dinámica de fluidos computacional (CFD).
Dado a la complejidad de los sistemas que estudia la dinámica de fluidos, se hace necesario recurrir a soluciones numéricas resueltas por ordenadores. En virtud a lo anteriormente mencionado surge así una rama de la dinámica de fluidos denominada dinámica de fluidos computacional (CFD), que se basa en aproximaciones numéricas de las ecuaciones empleadas en la dinámica de fluidos.
Evolución histórica de la dinámica de fluidos computacional.
La historia de los CFD se inicia en los años 60; aunque, cabe mencionar que los primeros análisis matemáticos de un flujo fluido comenzaron a desarrollarse a principios del siglo XVIII, cuando Laplace, Bernouilli y Euler establecieron las ecuaciones básicas de la Mecánica de Fluidos.
En el siglo XIX fueron Navier y Stokes los que establecieron las ecuaciones fundamentales que describen un flujo real en fluidos viscosos, que posteriormente fueron adaptadas hasta llamarse hoy como las ecuaciones de Navier-Stokes
En el año 1936, Hardy Cross, Ingeniero Estructural de la Universidad Illinois, desarrolló un método matemático que en primera instancia resolvía el análisis de distribución de momentos en elementos porticados . Finalmente, fue usado para resolver caudales y presiones en redes malladas de distribución de agua, publicando finalmente un artículo del método para futuros estudios.
En la década del 50 se da inicio a los primeros modelos de análisis de redes para computadores, gracias a la aparición de equipos de cómputo mainframes y al lenguaje de programación FORTRAN . De esta forma, los investigadores comenzaron a implementar metodologías conocidas de análisis para su uso en los primeros computadores digitales.
Con el desarrollo de computadores más potentes entre los años 60 y 70, llevó a diferentes investigadores de universidades e independientes a cuestionarse los métodos existentes, planteándose nuevas formulaciones y manejos matemáticos para el análisis de sistemas que permitieran representar mallas de mayor complejidad y nuevos elementos singulares como válvulas, bombas, etc.
En el año 1980, muchos de los programas de investigación académica surgido en la década de los setenta, fueron paulatinamente convertidos en aplicaciones comerciales de software que fueron promocionados y comercializados a través de universidades y empresas. En el año 1981 la llegada del computador personal al público en general, generó el éxito del IBM PC haciendo posible llevar las metodologías de análisis a equipos de escritorio.
El avance constante de la tecnología computacional con procesadores de mayor velocidad y publicaciones recientes con métodos de cálculos más sofisticados y representativos ha llevado que en el año 1992 se lanzara la primera versión del software CyberNet que incluía la integración de modelos hidráulicos en un entorno CAD . Un año después se da a conocer al público el software de simulación de distribución de agua EPANET compatible para Windows, permitiendo a investigadores adaptarse a su interfaz amigable.
Actualmente, el estudio de la mecánica de fluidos se ha hecho más fácil y efectivo, gracias a la participación constante de investigadores y al auge informático. Este último punto ha sido el pilar fundamental para que compañías ingresen al mercado de software de simulación CFD.
Simulación por computador.
Debido a la incapacidad de un computador para trabajar con funciones continuas, es necesario para la aplicación de la dinámica de fluidos computacional utilizar alguna técnica que represente las complejas geometrías, condiciones de contorno, o bien, las ecuaciones diferenciales no lineales como lo son las ecuaciones de Navier-Stokes.
Una simulación CFD comienza con la modelación geométrica CAD del dominio a analizar, es decir representar por computador la geometría de lo que se quiera simular. Este dominio representa el fluido sobre el cual se quiere tener información, análisis y predicción de su comportamiento.
Una vez obtenido el modelo CAD del fluido, será necesario recurrir a un proceso, que está constituido por dos etapas que se pueden observar de forma esquemática en la figura. La primera etapa es proceder a realizar la discretización, la cual consiste en dividir espacialmente el dominio en celdas para dar forma a una malla de nodos, para luego convertir a la ecuación diferencial parcial continua en un sistema de ecuaciones algebraicas.

La segunda etapa del proceso de aproximación requiere un método adecuado para obtener la solución del sistema de ecuaciones algebraicas planteadas. Entre los métodos más habituales destacan los siguientes:
a) Método de diferencias finitas.
El método de las diferencias finitas fue el primer método aplicado para obtener la solución numérica de ecuaciones diferenciales. En este método se divide el dominio completo en varios puntos, denominados puntos de malla, cuyos resultados se obtienen para cada uno de ellos.
Este método emplea el desarrollo en series de Taylor truncadas, cuyas ecuaciones algebraicas aproximadas se aplican a cada punto, obteniendo como resultado un sistema de ecuaciones que al resolverlo permite obtener las soluciones de cada punto de malla.
Una ventaja a destacar de este método es su simplicidad al momento de obtener las ecuaciones algebraicas. Por otro lado, sólo se puede obtener buenos resultados cuando se trabaja con geometrías regulares y sencillas.
b) Método de elementos finitos.
Comenzó siendo desarrollado en el año 1943 por Richard Courrent, quien utilizó el método de Ritz de análisis numérico y minimización de las variables de cálculo para obtener soluciones aproximadas a un sistema de vibración. En el año 1956 fue introducido por Tuner para el análisis estructural y diez años después comenzó ser utilizado para la resolución de las ecuaciones de campo en medios continuos.
El método se basa en dividir el dominio en una serie de elementos finitos, obteniendo resultados para las esquinas de cada celda. De esta forma se puede emplear funciones de interpolación dentro de cada celda con el objeto de obtener ecuaciones algebraicas, que luego son ensambladas para todo el dominio, dando como resultados un sistema de ecuaciones a resolver.
Este método suele utilizarse en geometrías complejas, sin embargo, frente a problemas de flujo de fluidos no suele usarse debido a un esfuerzo matemático mucho mayor que el método de volúmenes finitos.
c) Método de volúmenes finitos.
El método de volúmenes finitos fue desarrollado a principio del año 1970. Consiste en realizar una división del dominio en volúmenes de control para la resolución de las ecuaciones de Navier-Stokes en su forma integral. Existen dos métodos para la creación de los volúmenes de control nombrados a continuación:
• Método del centro de celda: En este método el punto en el cual se resuelven las ecuaciones es el centro de la celda; en donde, el volumen de control coincide con la celda.
• Método de los vértices de la celda: Los puntos en los que se resuelven las ecuaciones son los vértices de la celda. Aquí el volumen de control puede ser la unión de todas las celdas que comparten un nodo o bien el volumen cuyo centro es el nodo.
La principal ventaja del método de los volúmenes finitos es que la discretización espacial se lleva a cabo directamente en el espacio físico del modelo, siendo un método más flexible y eficiente al implementarse en mallas estructuradas y no estructuradas.
Este método es el más empleado cuando estamos frente a problemas de flujos en geometrías complejas como es el caso de estudio del golpe de ariete.
Ecuaciones diferenciales para la modelación en CFD.
La modelación computacional de fluidos está basada en las ecuaciones de Navier-Stokes, las cuales se describen como un conjunto de ecuaciones que definen el comportamiento dinámico de un fluido. Estas ecuaciones derivan al aplicar los principios de conservación de la mecánica y de la termodinámica de un fluido, obteniendo una formulación integral que generalmente se suele transformar en una formulación diferencial más práctica.
Las ecuaciones de Navier-Stokes son un conjunto de ecuaciones en derivadas parciales no lineales, el cual por su complejidad no existe una única solución analítica; generando la necesidad de recurrir actualmente al análisis numérico con el fin de obtener una solución aproximada.
A continuación, se presenta el conjunto de ecuaciones de Navier-Stokes en su forma diferencial:

Definición y tipos de mallados.
Cada uno de los métodos de discretización antes mencionados, requieren la selección de los puntos en los que se llevará a cabo la discretización, proceso que se denomina generación del mallado. Una vez seleccionados los puntos, estos se unen mediante líneas dando lugar a lo que se denomina celdas que pueden tener forma de triángulos y cuadriláteros en el caso de dominios bidimensionales y de tetraedros, hexaedros, prismas y pirámides en el caso de dominios tridimensionales.

La característica principal a las distintas celdas es el número de nodos con el que resuelven las ecuaciones dentro de su volumen de control. En la figura se muestra el resumen de los datos.

Respecto a la tabla se puede establecer que, a mayor número de nodos por celda, más precisa será su resolución interna, aunque necesitará de una mayor capacidad computacional.
Como se ha comentado anteriormente, la resolución de las ecuaciones de Navier-Stokes se realiza según lo que se conoce como discretización. Los diferentes métodos de discretización requieren siempre uno de los siguientes tipos de mallado:
a) Malla estructurada.
El mallado estructurado reside en la conectividad regular, lo cual cada punto tiene el mismo número de vecinos. Esto limita la geometría de sus elementos a cuadriláteros en 2D y hexaedros en mallado 3D.

b) Malla no estructurada.
Este tipo de mallado fue desarrollado principalmente para el método de elementos finitos. En este tipo de mallado la conectividad de los elementos puede ser arbitraria, permitiendo el empleo de varias formas de celdas como cuadriláteros y triángulos en geometrías 2D y tetraedros y pirámides en 3D

c) Malla híbrida.
Este tipo de malla es una combinación de mallas estructuradas y no estructuradas.
Software CFD de ANSYS.
Dentro del paquete de análisis ingenieril de la compañía ANSYS Inc. se encuentran diversos programas de simulación fluidodinámica, tales como: FLUENT®, CFX® y Polyflow®.
El primero de ellos contiene amplias características de modelado físico, permitiendo modelar flujos, turbulencias, transferencias de calor y reacciones para aplicaciones industriales como la aeronáutica, plataformas petrolíferas, flujo de sangre, plantas de tratamiento de aguas residuales, fabricación de semiconductores, etc. Ansys CFX® es una herramienta de dinámica de fluidos computacional (CFD) de alto rendimiento que ofrece soluciones de forma rápida y robusta a través de una amplia gama de aplicaciones multi-físicas. CFX es reconocida por su excelente precisión, robustez y velocidad aplicada a máquinas rotativas, tales como bombas, ventiladores, compresores y turbinas hidráulicas.
Mientras tanto, Ansys Polyflow® ofrece una avanzada tecnología de simulación fluidodinámica a empresas dedicadas al procesamiento de polímeros, vidrios, metales y cementos.
En la actualidad, cientos de empresas de todo el mundo se benefician del uso de estos software’s como parte integral del diseño y de las fases de optimización del desarrollo de sus productos. La avanzada tecnología implementada permite entregar resultados CFD rápidos y precisos, mallas flexibles, en movimiento y deformables. Las funciones definidas por el usuario permiten la implementación de nuevos modelos de usuario y una amplia personalización de los existentes. Gracias a las características interactivas de ajuste que posee el paquete ingenieril de Ansys, permite al usuario obtener pautas de cálculo, examinar los resultados y realizar cambios y ajustes.
La integración de cada uno de estas aplicaciones con ANSYS Workbench® permite a los usuarios conexiones bidireccionales de primer nivel con los principales sistemas CAD, una potente herramienta de creación y modificación de geometrías con la tecnología ANSYS DesignModeler®, y tecnologías de mallado avanzado con ANSYS Meshing®.
La combinación de estos beneficios con la gran variedad de capacidades de modelado físico y los resultados rápidos y precisos de CFD que ofrece ANSYS Fluent, CFX y Polyflow, dan como resultado uno de los paquetes de software más completos para el modelado CFD disponible actualmente en el mercado.
Antecedentes de la compañía ANSYS, Inc.
ANSYS, Inc. fue fundada en el año 1970 en Pittsburgh, Pennsylvania, Estados Unidos. Actualmente, emplea cerca de 3.000 profesionales, muchos de los cuales son ingenieros con títulos superiores y expertos en análisis de elementos finitos, dinámica de fluidos por ordenador, electrónica, semiconductores y optimización de diseño. ANSYS ha sido reconocida como una de las compañías más innovadoras del mundo por publicaciones de gran prestigio como las revistas Bloomberg Businessweek y Fortune.
ANSYS desarrolla, comercializa y presta soporte a la ingeniería a través de software de simulación para predecir cómo funcionará y reaccionará determinado producto bajo un entorno real. Está desarrollado para funcionar bajo la teoría de elementos finitos para estructuras y volúmenes finitos para fluidos.
En el año 2008, el National Institute of Standards and Technology de Estados Unidos utilizó el programa de ANSYS para modelar los acontecimientos que llevaron al inicio del desplome del edificio World Trade Center durante los atentados del 11 de septiembre del año 2001.
Actualmente más de 45 mil clientes en el mundo usan el software de ANSYS, algunos de los principales son Audi, Airbus, Medtronic y Samsung. (ANSYS, www.ansys.com, 2016)
Descripción de un análisis fluidodinámica en Ansys.
Una simulación en Ansys CFX® requiere crear una carpeta de trabajo que permita definir la geometría para una posterior discretización de la misma. Una vez generada la malla se transfiere a Ansys CFX® para su simulación computacional, fijando una serie de parámetros y condiciones de contorno. Después de haber calculado el modelo, se procede a analizar los resultados por medio de Ansys CFD-Post®.
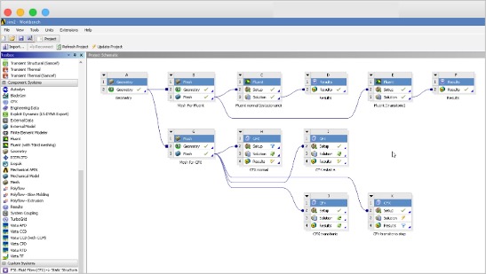
Para lo descrito anteriormente, Ansys posee una herramienta poderosa de trabajo denominado Ansys Workbench que permite crear proyectos completos para el estudio de fluidos. Para iniciar Ansys Worbench en una computadora es necesario seleccionar el ícono de inicio de Windows, luego dirigir el cursor y hacer clic en el ícono de la aplicación Workbench 15.0.
Para llevar a cabo una simulación fluidodinámica dentro de Workbench existen dos opciones; la primera, es seleccionar un sistema de análisis, que en este caso será Fluid Flow (CFX) , arrastrarlo hacia el esquema de proyectos y finalmente soltarlo dentro del cuadrado resaltado. La segunda opción es muy útil cuando se realizan para una misma geometría varias simulaciones bajo condiciones diferentes o comparaciones entre diferentes solver (Fluent y CFX). Para ello, en la pestaña Component Systems se deberá arrastrar al esquema de proyectos cada una de las aplicaciones que se utilizarán; en la cual, estarán conectadas por una línea.

Diseño de geometría en Ansys DesignModeler.
El primero de los pasos requeridos para realizar el estudio fluidodinámico es la generación de la geometría base, la cual es posible usar la herramienta CAD de Ansys DesignModeler®.
DesignModeler® permite modelar elementos en 2D y 3D desde cero, importar y modificar geometrías construidas con otros programas CAD como AutoCAD®, SolidWorks®, Inventor®, entre otros. Esta compatibilidad de información incluye dimensiones parametrizadas, lo que se traduce en una rápida actualización de los diseños. Para acceder a la aplicación Ansys DesignModeler se debe hacer doble clic en la celda A2 (Geometry).
Mallado de la geometría en Ansys Meshing.
El mallado es la segunda etapa de una simulación, y permite realizar la discretización de la geometría creada, dividiendo el dominio completo en varios volúmenes de control para su posterior resolución en cada uno de estos volúmenes.
Como se mencionó antes, estos puntos denominados nodos se unen mediante líneas dando lugar a lo que se denomina celdas que tienen formas de triángulos y cuadriláteros en el caso de dominios bidimensionales y de tetraedros, hexaedros, prismas y pirámides en el caso de dominios tridimensionales.
La elección del tipo de celda en la creación de la malla influirá de forma lineal con la calidad de esta misma ya que es crucial para los siguientes aspectos de la simulación:
• Estimación y rapidez en la convergencia (o por lo contrario divergencia).
• Tiempo de cálculo de la CPU y memoria RAM requerida.
• Precisión en los resultados.
En la figura se pueden observar las relaciones entre las geometrías de las celdas y la calidad de estos elementos para la obtención de una simulación lo más representativa posible de la realidad.

Una malla de alta calidad estará construida con hexaedros regulares, aunque requerirá de un mayor proceso computacional. En cambio, una malla de baja calidad estará conformada por tetraedros, que necesitará de menor recurso computacional, pero obtendrá una menor precisión en su resolución interna.
Antes de crear el mallado, es necesario asignar nombres a cada una de las partes de la geometría creada ya que será necesario para establecer las condiciones de contorno como entrada, salida y pared en Ansys CFX®. Para ello, es necesario seleccionar la sección a nombrar y hacer clic en el botón secundario del mouse y seleccionar la herramienta Created Named Selection.

Ansys Meshing® presenta varios métodos disponibles para generar mallados de volúmenes. Los métodos disponibles son los siguientes:
• Automatic (Automático).
• Tetrahedrons (Tetraédrico).
• Hex dominant (Hexaedros dominantes).
• Sweep (Barrido).
• Multizone (Multi zona).
• Cartesian (Cartesiano).
Cabe mencionar que cada uno de los métodos anteriormente mencionados presenta ventajas y desventajas según la geometría a mallar o bien del tipo de simulación. Para este ejemplo se utilizará la sección de tubo golpe de ariete, en la cual, se empleará el método de barrido (sweep) debido que dicha geometría fue generada utilizando la herramienta barrido (sweep).
Para utilizar este método es necesario que la geometría cumpla ciertos requerimientos, como poseer una cara a cada lado de forma opuesta al modelo. Estas caras son denominadas Source (fuente) y Target (objetivo). De esta forma el programa realiza la malla de la cara llamada Source con cuadriláteros y/o triángulos y luego son copiados hasta la cara llamada target. De esta manera se genera una malla compuesta por hexaedros y triángulos extruidos en todo el volumen.
Cabe mencionar que Ansys Meshing brinda la opción de utilizar el método de mallado automático, en el cual, el programa realiza una verificación de la geometría creada eligiendo la forma de los elementos más óptima para el modelo, reduciendo así, el tiempo de creación; aunque, cabe mencionar que dependerá del tipo de análisis a realizar.

Introducción a la simulación en Ansys CFX.
Ansys CFX® es un potente y flexible solver que resuelve las ecuaciones de Navier-Stokes por el método de volúmenes finitos y es empleado en la dinámica de fluidos computacional para el modelado de flujos, turbulencia, transferencia de calor y otras aplicaciones industriales.
Posteriormente, de haber creado el mallado de la geometría en Ansys Meshing® se procede con la simulación en Ansys CFX®. Para acceder a dicha aplicación, se deberá hacer doble clic en la celda A4 (setup) ubicada dentro del cuadro de herramienta Fluid Flow (CFX) en la ventana de Ansys Workbench.
La primera configuración dentro de la opción Simulation es el tipo de análisis que se realizará; para ello, se deberá hacer doble clic en la pestaña Analysis Type y establecer si será una solución estacionaria o transitoria.
Introducción a resultados obtenidos en Ansys CFD Post.
Para revisar y visualizar los datos obtenidos en la simulación, Ansys nos entrega una poderosa herramienta que podemos ingresar haciendo doble clic en la celda A6 (Results) en la ventana Workbench.

Para mostrar algunas de las herramientas que posee Ansys CFD Post se utilizará el banco de ensayo HM 156 en condición normal de operación (válvulas V1, V2, V3 y V4 abiertas) simulado con Ansys CFX.
Esta simulación contempla una entrada de flujo suministrada por una bomba de caudal constante, un depósito abierto en la cara superior a la atmósfera, una chimenea de equilibrio y las tuberias de los ensayos de golpe de ariete y de chimenea de equilibrio.
La primera herramienta es la posibilidad de crear un plano que nos permitirá visualizar los vectores de velocidad dentro de un conducto cerrado. Para crear un plano en Ansys CFD Post es necesario dirigirse a la pestaña Location ubicada en el menú de utilidades y seleccionar la opción Plane.
Tras crear el plano, se procede a representar los vectores de velocidad del fluido. Para ello, se deberá hacer clic en la herramienta Vector ubicada en la barra de herramientas, en la cual, se abrirá una ventana que permite dar un nombre a la visualización de vectores.

Sugerencias: Memoria – “REPRESENTACIÓN Y VALIDACIÓN DE UN FENÓMENO DE GOLPE DE ARIETE MEDIANTE MODELACIÓN FLUIDODINÁMICA (CFD)”
Deja una respuesta